0
Skip to Content
Portfolio and Resume
Home
About
Portfolio
Portfolio and Resume
Home
About
Portfolio
Home
About
Portfolio
Bachelor Project - Ascend the Mountain

Bachelor Project - Ascend the Mountain

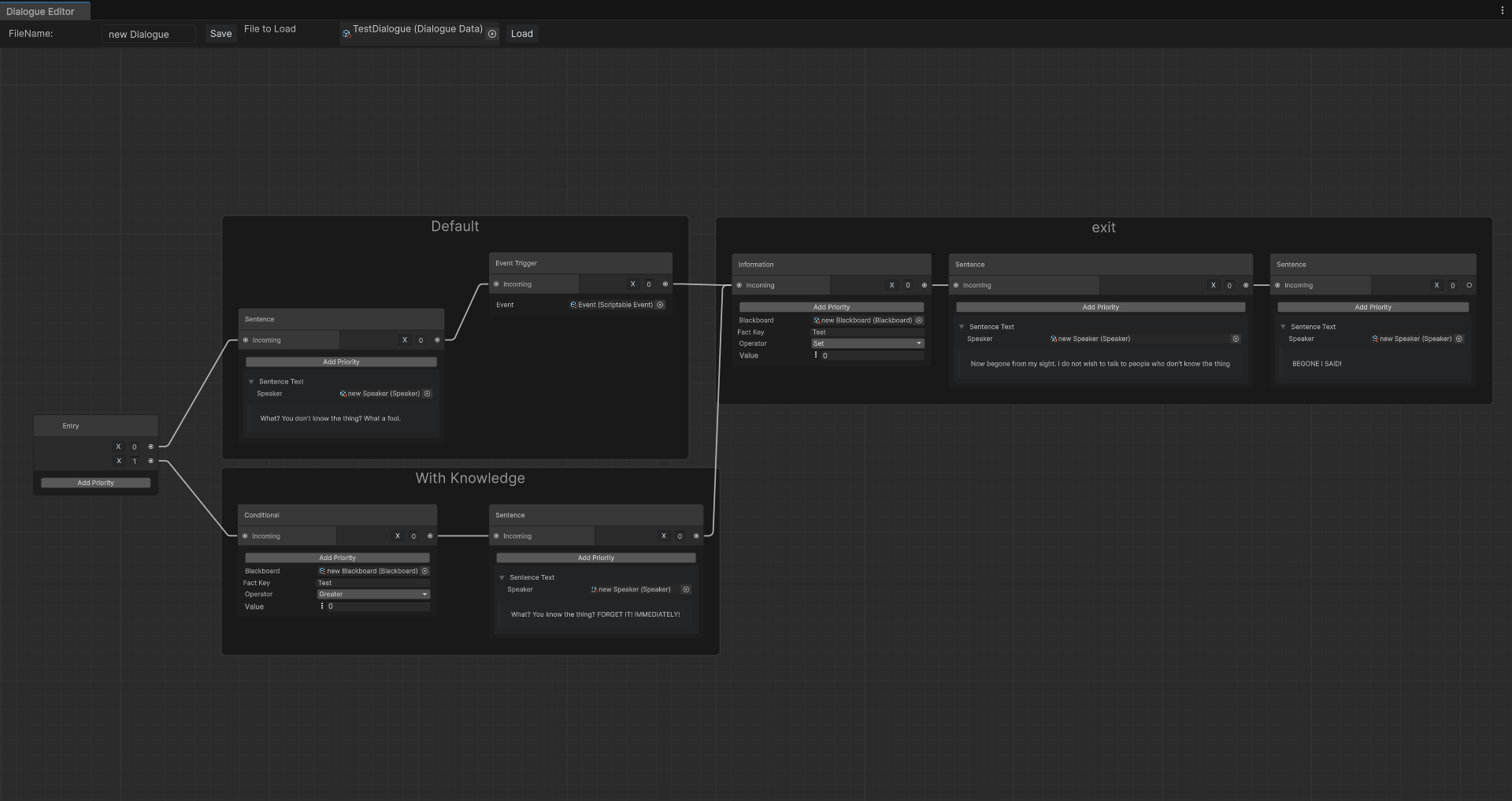
Dialogue System and Editor Tool

Dialogue System and Editor Tool

Metal Rythm Game - Demi Demons

Metal Rythm Game - Demi Demons

Console Roguelike

Console Roguelike

Scoundrel

Scoundrel

Portfolio and Resume

Erik Simon

Location

Geschw. Scholl Str. 90
Potsdam, 14471

Contact

Erik@Simon-Potsdam.de
(+49) 176 80098078